01_IntelligeceSuite_Hero_Desktop 01_IntelligeceSuite_Hero_Desktop tablet image 01_IntelligenceSuite_Hero_Mobile

Analytics, Reporting, and Geospatial

Automate analytics, reporting and geospatial analysis.

 

Unleash the Power of Data-Driven Decisions with GenAI Tools, Automated Analytics and Reporting

Analytics automation supports many outcomes: Integrated or enriched data for enterprise applications, predictive models executed in a data platform, native geospatial analytics insights or reports in BI tools like Tableau, or triggered actions in operational systems and RPA bots.

 
 
24.2 - Designer - Intelligence Suite

Automated Analytics

  • Create advanced insights with fuzzy matching, text mining, distribution analysis, and more
  • Expand your analysis to include all types of structured and unstructured data
 
 
Magic Reports

Analytics Reporting

  • Make analytics reporting seamless with spreadsheets, PDFs, dashboards, and maps
  • Share your data insights across all major reporting and visualization platforms with native connectors
 
 
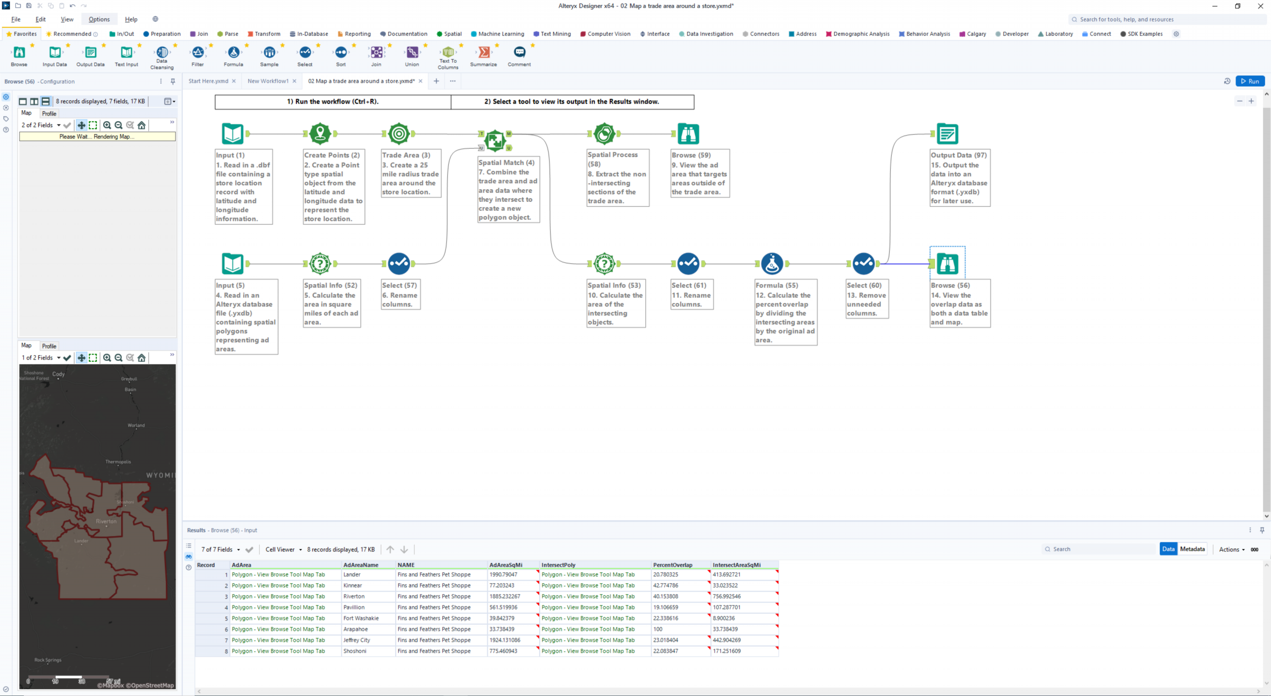
22.1 - Designer - Spatial - Map a Trade Area

Geospatial Analytics

  • Use geospatial analytics like geo coding, heat maps, drive time calculations, street maps, and satellite images
  • Alteryx can work directly with existing ESRI, GIS and other Geospatial datasets
 
 
Gen AI Tools_Black-1

AI-Powered Analytics

  • Get your data AI ready – enhancing preparation, analytics, and insights
  • Tools like Copilot, GenAI, and Magic Reports drive faster, smarter enterprise AI adoption
 

Related Platform Apps

The Alteryx One Platform

Automated analytics for actionable insights

Explore Alteryx One

GenAI Tools

Drive faster, smarter, enterprise AI adoption

Explore GenAI Tools

Intelligence Suite App

Text mining and predictive modelling

Explore Intelligence Suite App

Machine Learning App

Automated insights and feature engineering

Explore Machine Learning App
 

Recommended Resources

 
Datasheet / Brief
Alteryx + Google Cloud
Discover how Alteryx, in partnership with Google Cloud, enables governed analytics on BigQuery by unifying business logic, reducing metric drift, and making AI-ready data accessible to the business – without sacrificing control or performance.
  • Analytics Automation
  • Data Prep and Analytics
  • BI/Analytics/Data Science
Read Now
 
E-Book
How Financial Services Leaders are Getting ROI From Cloud Data Platforms
This e-book shows how organizations are unlocking real business value from Snowflake, Redshift, BigQuery, and Databricks by adding a business interface layer.
Read Now
 
Analyst Report
Alteryx Named a Leader in the 2026 Dresner Data Engineering Market Study
Learn how to empower your organization to accelerate insights, improve productivity, and drive innovation with a unified, AI-powered analytics platform.
  • Generative AI
  • BI/Analytics/Data Science
Read Now
 
Customer Story
Mitsubishi Corporation Automates Financial Anomaly Checks With Alteryx
  • Finance
  • Technology
Learn More
 
Customer Story
Powering Custella’s Marketing Analytics: How Alteryx Works Behind the Scenes
Sumitomo Mitsui Card Company used Alteryx to automate reporting, reduce errors, and democratize machine learning, accelerating insights for its large-scale marketing analytics service.
  • Marketing
  • Financial Services
Learn More
 
Customer Story
How Oki Uses Alteryx for HR Data Integration and Reporting
Global tax and audit firm uses Alteryx to reduce the time it takes to decode crypto and blockchain transactions from weeks to hours.
  • HR
  • Telecommunications
Learn More